In a world full of meetings, tasks, and a constant flow of information, a well-organized calendar isn't just a tool – it's the foundation of effective work. It's what allows you to stay on top of your daily responsibilities, avoid scheduling conflicts, and find space for the most important tasks that need to be completed. Outlook Calendar, an integral part of Microsoft 365, is more than just a digital planner – it's a solution that supports planning, team coordination, and time management in a way that truly impacts our productivity. As part of our "#Top5" series, showcasing practical features of cloud applications, today we're taking a look at the five most useful features Outlook Calendar offers. Whether you work individually or in a team, these features will help you better plan your day, avoid chaos, and regain control of your work responsibilities. Ready to work smarter, not harder? Let's get started!
Before discussing the top 5 features of Outlook Calendar, you need to know that the following are related to the latest version of Outlook (new Outlook), and email is based on the Microsoft email server called Exchange Online.
Calendar in mail view
The first tip may seem childish, but it solves a rather tedious problem – switching between calendar and email views. Think about how many times you've toggled between email and calendar, or calendar and email, when you needed to, for example, arrange a meeting for all participants in a given email thread? If you have two screens, the solution is quite simple – just right-click the calendar icon and select "Open in new tab":

But what if you're working on a laptop? There's a good solution for that too! Just click the "My Day" icon in the upper right corner of the Outlook app and select the "Calendar" tab. This way, you'll have access to your latest emails, as well as your calendar and its contents, in one view.

Work hours and location
In an age when some employees work in-person, others hybridly, and still others completely remotely, choosing a meeting date that suits all participants becomes a challenge. It's even more challenging when employees are available at different times. In such a scenario, setting the work hours and location in the calendar proves to be a lifesaver. To use this feature, click the Settings icon in the upper right corner, then select "Calendar" in the window that appears, and then "Working Hours and Location." Here, you can set the days you're available, the hours, and whether you work remotely or from the office.

Once you've completed the setup, navigate to the calendar view. As you can see, symbols indicating your work location have appeared next to the days, and the calendar grid has adjusted to reflect your work hours.

Scheduling poll
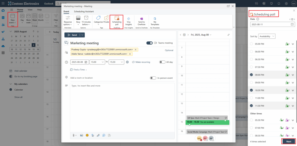
Have you ever wondered how long it took you to choose the right date and time for a meeting? You had to ask one person, then another, then another, and another. Each likely had different expectations. What if… you offered them several dates and allowed them to "vote" for the one they liked best? The Scheduling Poll is the answer. How do you use it?
- Go to the calendar view and start creating a new meeting – add a title and participants. Next, click "Scheduling Poll" on the ribbon. This will bring up the poll creation sidebar. Select the desired days and dates and click "Next":

- In the next step, you'll receive a summary of the selected times. You can enter a location or indicate that this will be a Teams meeting, and use additional options. Once you're done, click "Create a poll":

- After a moment, you will receive a confirmation that the poll has been created and you need to send it to the participants of the planned meeting so that they can vote – just click "Send" in the message sending window that appears:

- Anyone who receives the survey message simply clicks the "Vote" button. They will be redirected to a page where they can select a suitable date:


Reply by meeting
Another useful feature is replying to an email thread via a meeting. Instead of copying the entire conversation, going to your calendar, or creating a meeting from scratch, simply use this option. How? With the email thread open, click the ellipsis symbol in the upper right corner of the last message, then "Other options related to..." and "Reply all by meeting." This will open a window for creating a meeting invitation, where you can:
- The title field is filled with the subject of email thread,
- The email conversation is added to the invitation,
- Meeting participants are participants of email thread,
- The first available meeting date is proposed for all participants.
Of course, you can customize a meeting to your needs, but this is a much faster way to create one. What's more, you don't have to switch between email and calendar views..

Meeting categories
You know those colorful sticky notes, markers, or dividers in a binder? They have several functions. Some people use colors to prioritize a specific section of textbook they're reading. Accountants often use these dividers to separate documents in a specific binder by topic. All this means you know what you should focus on while studying and can quickly locate specific information. You can use the same technique in Outlook Calendar by using categories. Yes, the same ones we mentioned in the Top 5 features in the New Outlook. Thanks to their use, a simple glance at the calendar will immediately tell you what you have planned for the day. How to use them?
- While in Outlook, click the gear icon in the upper right corner, then "Accounts," then "Categories." Create a new one, prefixing its name with "Calendar" to indicate it applies to the calendar:

- Next, go to the calendar view. To categorize an event, right-click it and select "Categorize," then select the desired category. This way, calendar events won't "blend" into the default blue color, and you'll also be able to quickly distinguish, for example, personal and work-related appointments:

If you want to talk about the presented features, you have the impression that they do not work properly or you are curious about what else the Outlook Calendar hides – contact us and arrange a free consultation with our expert, who will provide you with the necessary information. Oh – and do not forget to follow the next posts from our "#Top5" series.